$0+

Research Orbital - Megastructure Geometry Nodes for Blender

I want this!

Research Orbital - Megastructure Geometry Nodes for Blender

$0+
6 ratings

"An age of enlightenment is upon us! Our research stations are being build across the stars, and gathering ever more knowledge of the galaxy we call home - welcome to Research Orbital IO-15, here your science matters!" - Welcome message for new residents in the Research Modules.

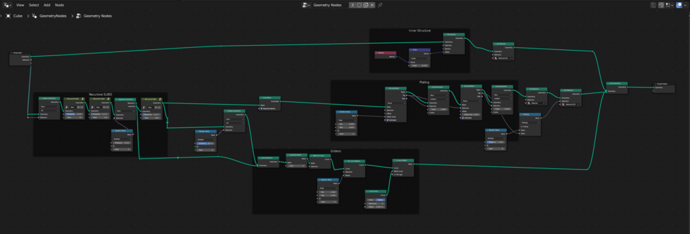
This image was made during a live presentation at CAVE, a concept art and visual exploration event hosted by Vizlab Studios, and Viborg Animation Festival. Our technical concept artist Jeppe wanted to share his recent forray into the world of nodes, and how you can do some pretty complex concepts really fast. Feel free to use this setup for anything, and we would love to see what you make by tagging either Vizlab Studios or Jeppe Mygh in any work you might upload! Happy noodling!

$
I want this!

A geometry nodes project files complete with everything you see in viewport! Use it for anything you want!

Size
49 MB

Ratings

5
(6 ratings)
5 stars
100%
4 stars
0%
3 stars
0%
2 stars
0%
1 star
0%
Powered by